FLEXIBILITY
정밀한 미시적 교통시뮬레이션으로써 현실적 모델링이 가능하며, 타 프로그램과 연계되어 유동적으로 사용이 가능함
또한, COM 인터페이스는 외부 응용프로그램과 상호작용할 수 있어 보다 폭 넓은 교통체계 제어 및 분석이 가능
VISUALISATION IN 2D AND 3D
2D 및 3D의 시각전환을 통해 운영자의 이해를 돕고 3D 애니메이션은 시각적으로 현실적인 차량흐름 분석이 가능하도록 함
EASE-OF-USE
이용자 편의를 고려한 UI(User Interface)를 설계하여 사용이 편리 하도록 하여 네트워크 객체 생성 및 편집이 효율적이며, 데이터 출력 시 운영자가 다양한 옵션 선택이 가능함
VISSIM 적용분야
VISSIM은 다양한 분야에서 활용이 가능하며, 크게 Junction Geometry, Multimodal Systems,
Motorway Traffic, Active Traffic Management, Public Transport, Emissions Modelling
6가지로 나뉘어집니다.

Sourced from PTV Group
Junction Geometry
- 단순한 교차로에서부터 신호교차로, 회전교차로 등의 통행수단별 통행우선권과 신호제어 등 분석 가능
- 다양한 연구 및 개별 모델링 단계의 결과VISSIM 프로그램 내에서 표출
- 현실적인 기하구조 구축을 통해 비전문가들도 이해가 쉽도록 현실적인 3D 모델링 제공 가능
Signal control
- 고정식 신호, 교통 감응식 신호, 대중교통 우선신호 등 시뮬레이션 모델링하여 최적화 수행
- 타 제어기 Type의 인터페이스 제공 및 연계를 통해 다양한 신호최적화 제어 가능
Signal groups and phase-based fixed time control
- 외부적으로 생성된 Interstage matrix와 신호 프로그램을 import
- 신호그룹 기반 고정식 신호제어를 설계하고 phase-based 고정식 신호제어를 add on 모듈인 vissig로 생성

Sourced from PTV Group
< VISSIM 분석화면 예시 >
Traffic-actuated signal control
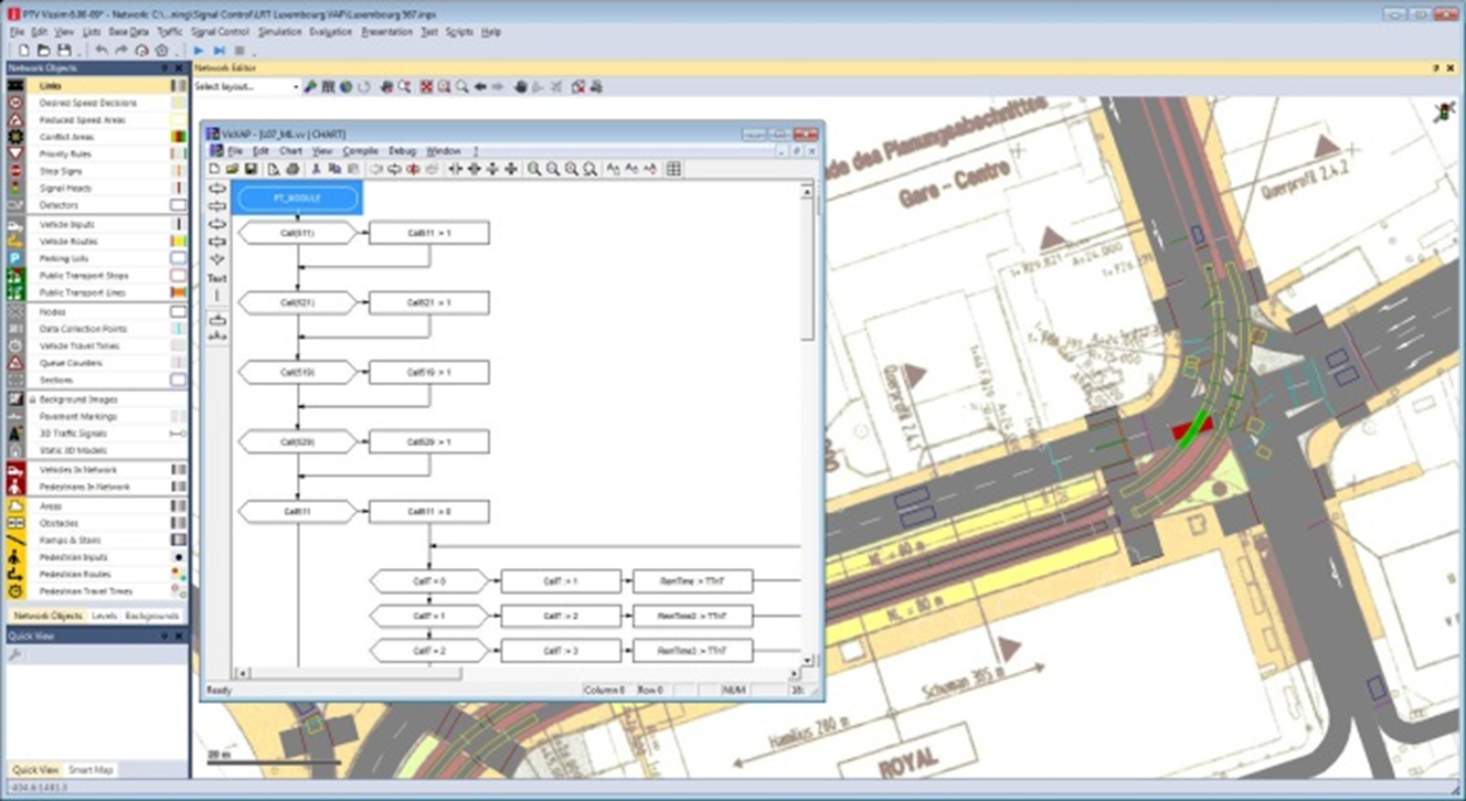
- VAP(Vehicle Actuated Programming)을 감응식 신호 제어가 가능하도록 하며, 단일 교차로에서 sub-network에 이르기까지 다양한 제어
- 제어 Logic의 명령어에 따라 교통신호가 적정하게 전환되며 운영자는 VAP Logic 설계 시 VisVAP(Visual VAP)을 통해 VAP 코드로 편리하게 작성 가능

Sourced from PTV Group
< 감응식 신호제어 Logic 생성 화면 예시 >
Non-signalised intersections
- 회전교차로, 통행우선 교차로, yellow box 등과 같은 비신호 교차로의 시뮬레이션 가능
- 링크와 커넥터로 세밀한 기하구조 조정이 가능하며 상충지역과 우선통행 규칙에 의해 주교통류를 정의하는 교차로 내 차량 분류 및 특성 정의
Multimodality
- 운영자에게 도로 및 수단별 특수신호 등 대상지의 현실적 구축을 가능케하는 수준 높은 모델링 인터페이스 제공
- 다수 신호등이 동일한 차로에 설치되며, 차종별로 다른 신호셋팅으로 자전거와 차량들이 동일한 차로에서 각자의 신호를 받을 수도 있음
Multimodal Systems
- VISSIM은 모든 교통수단과 그들간의 상호관계를 분석하는 미시적 시뮬레이션으로 다양한 다 수단 시나리오들이 현실적으로 모델링 가능
- 승용차, 버스 등과 같은 차량, 트램이나 열차와 같은 궤도교통수단, 또는 보행자와 자전거와 같은 비 동력수단 등이 교통체계에 미치는 영향 평가
Bicycle traffic: non-lane based bahaviour
- VISSIM은 비동력 수단인 자전거의 통행체계 분석이 가능하여 이를 자전거 이용 활성화 계획에 반영
- 자전거가 다수단이 혼재된 도로를 공유할 시 차선과 상관 없이 다양한 폭원의 동일한 차로에서 상호영향분석
Public transport
- 대중교통 시스템을 상세하게 묘사하기 위하여 기존 타 프로그램에서 계획된 대중교통 모델을 VISSIM으로 import 또는 시뮬레이션 소프트웨어에 수동으로 추가 가능
- 대중교통 노선, 다양한 대중교통 차량형태, 운행계획표, 정류장, 정류장 형태와 정류장 체류시간 등이 구체화되고 대중교통 우선신호도 모델링하며 타 교통수단 간 환승계획수립 시 활용 가능
Pedestrians
- 도시에서 보행자, 자전거, 차량은 상대적으로 좁은 공간에서 교차하여 보행류와 타 교통수단이 인접한 공간에서 상호작용 할 때의 통행은 교통과 도시계획에서 고려되어야 할 중요한 요소
- Add-on 모듈인 VISSIM-Pedestrian은 보행행태를 단계적으로 분석하여 보행자의 전형인 특성인 자유로운 방향선택 고려
- 개인의 심리적 결정에 기반하고 다양한 보행자종류를 운영자가 설정하여 분석
- 빌딩이나 터널 또는 경기장에서의 이벤트 및 대피전략 수립 시 최적의 대안을 도출 시 활용
Modelling freight traffic
- 완전히 적재된 화물차와 비어 있는 화물차는 운전 행태가 상이하므로 적재량은 화물교통분석 시 고려되어야 할 요소이며 VISSIM은 적재 상태를 가시적으로 프로그램 내에서 표출
- 화물적재량은 수동적으로 입력되고 COM script에 의하여 정밀히 보정되어 가·감속 과정을 실질적으로 표출
Airports and shipping
- 항공교통의 경우 정확한 타이밍이 매우 중요하며, 제한된 공간에서 운행경로가 생성되므로 지원차량(Ex. 케이터링, 화물, 탱커) 들의 적재량은 세밀하게 묘사되어야 하고 승객용 셔틀에 대한 정류장의 LOS(Level Of Service)도 평가되어야 함
- 항공교통 시뮬레이션 분석 시에는 해당 항공기가 활주로로 이동하거나 심지어 상공에 있을 경우에도 시뮬레이션에서 항공기들이 시각적으로 표출 가능

Sourced from PTV Group
Motorway Traffic
- 고속도로 교통흐름 분석은 통행시간이나 대기행렬 같은 거시적 지표에 기반하는데 VISSIM은 상세한 기하구조와 미시적 행태분석을 통하여 현실성 있는 결과 데이터 표출

Sourced from PTV Group
Operational level: Driving behaviour
- 고속도로 교통흐름 시 차량 모델 수, 형태와 클래스로 차량편성을 분류하고 운전자와 차량 특성의 상세한 고려
- 운전자는 앞차와의 거리와 상대속도에 의해 가감속 하여 반응하고 차선변경(Lane Changing) 시 인접 차로에 차간 혹은 변경차로 운행 차량의 가감속 여부에 대한 변수 설정 가능
Tactical level: Lane selection and cooperative behaviour
- 차로선택은 차량경로, 전방 주시 거리와 주변 차량들의 영향하에 가감속을 하며, 이는 엇갈림 구간, 램프 등의 용량에 영향을 미침

< 차량추종모형(CAR-Following Model) 4단계과정 >
다른 차량과의 조화를 이루는 특성들이 VISSIM에 반영되어 분석 지역 내 운행행태들이 보다 현실적으로 묘사
Active Traffic Management
- 능동교통관리 대응방안은 교통흐름을 개선시키기 위해 고속도로와 도시부 구간 혹은 네트워크 차원에서 교통 체계 제어
- 교통정체를 예방하거나 감소시키는 것을 목적으로 하며 교통운영차원의 대안에 대한 모델링이 가능
Variable speed limits and hard shoulder release
- 다양한 차선제어시스템이 표현되어 교통파급 영향 분석
- 교통감응식 속도제한, 대형화물차 통과 금지 또는 교통정체 경고 등과 갓길의 일시적 통행도 시뮬레이션 가능

Sourced from PTV Group
<가변속도제어 및 갓길운행허용 분석화면>
Ramp Metering
- 본선 구간 정체의 진입램프 영향 시 진입 교통량 통제 전략으로 VAP과 add-on module VisVAP의 COM 활용
- 다양한 알고리즘을 통한 검증 및 최적 대안 도출
Stationay routing and individual route guidance
- 경로선택에 영향을 주는 가변 전광판, 네비게이션 시스템 등의 시뮬레이션 가능
- 교통량에 따른 교통감응식 대응 또는 시간대별로 운영되는 가변 전광판 및 승용차 경로안내시스템 시뮬레이션
Car2X applications
- Car2X는 다른 차량이나 도로시설과의 통신이 가능한 시스템으로 차량 움직임에 대한 제어가 가능
- 본 신기술의 현장 적용 시 많은 비용이 필요하나 이를 사전 시뮬레이션하여 비용절감의 효과 도모

Sourced from PTV Group
<Car2X applications 시뮬레이션 예시>
Simulation of Public Transport
- VISSIM은 대중교통 특성과 상세한 모델링을 위한 광범위한 지원 제공
- 다양한 차량형태를 갖는 대중교통 노선(궤도 기반, 도로기반 등)과 이에 상응하는 운행시간표와 노선경로 분석
- 타 시스템의 대중교통 네트워크 인터페이스를 쉽게 import
Distribution-based dwell time
- 조사된 관련 자료를 통해 체류시간 분포를 정규분포 또는 경험적인 분포로 정의
Calculated dwell time
- 체류시간은 운영자에 의하여 정의되는 승객당 평균 승·하차 시간과 승하차 인원 비율에 기반하여 산출
- 승하차 과정은 출입문 특정 셋팅 (승하차 동시 또는 승차만 또는 하차만)에 의하여 상이한 결과 도출
- 차량과 정류장 당 승하차 승객 비율, 대중교통 노선 이용 수요-기반 배차간격, 다양한 대중교통 노선분포, 승객 목적지 배정 등 다양하게 표현
- 운행시간표, 포화도 또는 지체시간 등을 고려하여 출발시간 선택 가능
Simulated dwell time
- 보행자용량과 정류장 기하구조의 승객 환승시간 영향 분석
- 정류장 내에서 대중교통 노선과 보행자간의 상호 작용의 시각적 표출로 승·하차 과정의 단점 신속히 파악
Public transport partial route diversion
- COM scrpit와 Add-on 모듈 VisVAP은 대중교통 세부 경로 배정의 다양한 시나리오 검증 활용 가능
- 비어 있는 버스 Bay에 정차되거나 다른 정류장으로의 승객 환승과정 시뮬레이션
Public transport priority schemes
- 대중교통의 효율성을 결정하는 주요 요소는 대중교통 통행우선권으로서 운영계획을 기반으로 설정
- 최적정류장 설계 시 승객 환승에 대한 최적화도 동시 고려
- VAP과 VisVAP 모듈과 연계하여 특정 차로 셋팅 등 신호등에서 대중교통 차량의 우선통과에 대한 시뮬레이션 시행

Sourced from PTV Group
<회전교차로와 Tram 혼용 시 통행우선권 분석화면>
Emission Modeling
- 네트워크 차원의 총 차량대수 및 지점별 교통량 (Hot SpotAnalysis)와 관계 있는 배기오염 산출
- TNO의 VERSIT+ 배기방출 모델에 기반, Add-on 모듈인 EnViVer를 활용하여 차량운행궤적에 따른 배기오염 분석
- 승용차 속도 또는 가속 등의 차량운행 궤적으로 차량자료 데이터를 export 하여 EnViVer에 import
- 차량형태는 EnViVer의 개별 차량에 대한 연료형태 또는 배기수준과 같은 추가적인 속성들에 의해 정의
EnViVer: Customizing vehicle fleets to adjust emission model to local conditions
- EnViVer는 분석대상 지역 내 CO2, NOx와 PM10의 배기량을 분석하고 그래프나 표 형식으로 제시
- 총 합 또는 배기량의 공간적인 분포를 나타내는 heat map과 전체 교통망에 대한 배기종류 등 다양한 표출방법 선택 가능
- 다양한 교통계획과 관리전략의 배기오염-감소 요인을 위한 시뮬레이션과 상호 비교 등에 관한 연구
![]() <온실가스 배기량 분석모델 화면 - Graph> |
![]() <온실가스 배기량 분석모델 화면 - Heat map> |
Sourced from PTV Group
COMMON Add-ons
- Dynamic Assignment : 기존의 입력방식과 달리 Static route(정적 경로)에 대해 수동으로 교통량을 입력할 필요가 없이, 기·종점 O/D와 Zone별 Parking lot 배정 후 경로 상 교통량 자동 배분
- EnViVer Pro : 차량 검지 데이터에 기반한 대기 오염을 산출 하기 위한 모듈로 VERSIT + by TNO에 기반한 다양한 운전 조건에서 CO2, NOx와 PM10 배기량 산출
- EnViVer Enterprise : EnViVer Pro 모듈 기능에서 추가적으로 차종 분류, 개별적 시간주기, 다양한 입력자료의 자동적인 처리 가능
- 3D packages (3DS max Export and V3DM)
* 3DS max Export : 네트워크 데이터와 차량 위치가 텍스트 파일로 export 되고 Autodesks 3DS Max 소프트웨어로 import
* V3DM : V3DM은 Autodesk의 DWF, 3DS와 Google Sketchup의 SKP의 3D 모델을 V3D로 전환 하여 분석프로그램에 적용되며 추가적인 차량 속성 (색채, 축, 문 등)을 정의

Sourced from PTV Group
<V3DM을 통한 상황별 시뮬레이션 내 환경 구현>
Signal Control Interfaces
- External Signal Control : 별도의 응용프로그램 (*.exe) 라이브러리 (*.dll) 로 설정된 신호제어기를 시뮬레이션 하여, 타 업체나 임의의 사용자가 자체적으로 개발(API add-on을 이용한)한 제어기의 제어절차 분석
- LISA + OMTC : Schlothauer사에서 개발된 LISA+에 적합하게 구현된 신호제어기 시뮬레이션
- SCATS Interafce : 호주 SCATS 절차에 따른 신호 제어기 시뮬레이션
- SCOOT Interface : 영국 SCOOT 절차에 따른 신호제어기 시뮬레이션
Signal Controllers
- Econolite ASC/3 : Econolite 사의 ASC/3 미국 제어기로 운영되는 신호교차로 시뮬레이션
- RBC (Ring Barrier Controller) : 미국 표준 절차인“Rring Barrier Controller”에 따른 신호제어기 교차로 시뮬레이션

Sourced from PTV Group
< Ring Barrier Controller 편집 화면>
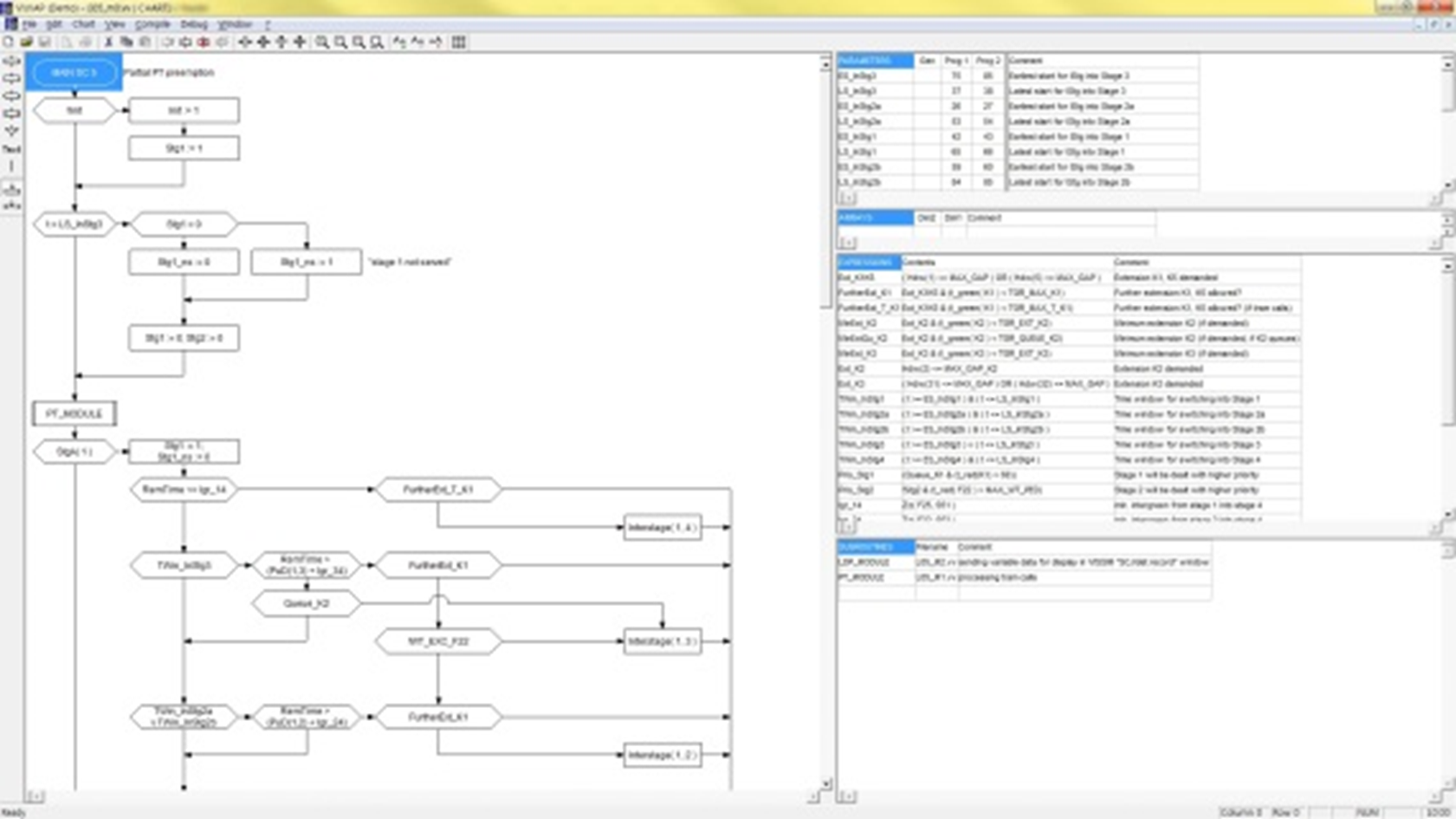
- VAP Controller : VAP (vehicle actuated programming)는 VAP 제어 로직을 통해 현시 기반 교통감응식을 시행하며, 대중교통 우선신호, 교통축 제어, 가변속도제어 등 매우 다양
- VisVAP (Flow Chart Editor for VAP) : VAP 신호제어기의 프로그램 로직을 VAP Function을 통해 flow chart
- Vissig : 추가적으로 제공되는 stage-based 고정식 신호제어에 의해서 phase-based 고정식 신호제어를 보완

Sourced from PTV Group
< VisVAP을 이용한 VAP Logic 구축화면 >
Programming interfaces
- API package (Application Programmer’s Interface) : 자체 또는 외부 응용프로그램 연계 모듈
- SignalControl.DLL, SignalGUI.DLL : 신호제어기 연계
- DriverModel.DLL : 차량추종 및 차선변경 모델 적용
- EmissionModel.DLL : 배기량 측정 모델 적용


